post
https://sandbox.a2z2b.com/api/1/sign-in
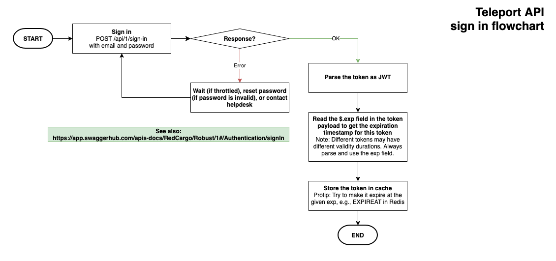
Get a bearer token for the given email and password, to be used for all API requests that require authorization (shown with padlock in this documentation).
The bearer token can be parsed as a JWT
Implementation notes:
- 401 Unauthorized status code will be returned by API endpoints that require authentication (has a padlock icon in this document) if the request didn't contain a valid token.
- Should you receive a 401 Unauthorized response, consider that the token as invalid/revoked. Please sign in again to get a new one.
- Please cache the token until the given expiration timestamp (the
expclaim in the JWT token's payload) to avoid unnecessary sign in attempts.
We may change the secret key, signing algorithm, and/or payload without prior notice for security reasons. This change will immediately render all previously-issued tokens invalid, which in turn causes our endpoints to respond with a 401 Unauthorized status code.

Recent Requests
Log in to see full request history
| Time | Status | User Agent | |
|---|---|---|---|
Retrieving recent requests… | |||
Loading…
429Too many requests. You may have hit our throttling rule, please try again.